Click and drag the QoS feature type on the left to the category of QoS mechanism on the right.

+ classification and marking: ACLs
+ congestion avoidance: WRED
+ traffic conditioners: CAR
+ congestion management: LLQ
+ link efficiency: LFI
Explanation
Classification is the process of partitioning traffic into multiple priority levels or classes of service. Information in the frame or packet header is inspected, and the frame’s priority is determined.Marking is the process of changing the priority or class of service (CoS) setting within a frame or packet to indicate its classification. Classification is usually performed with access control lists (ACL), QoS class maps, or route maps, using various match criteria.
Congestion-avoidance techniques monitor network traffic loads so that congestion can be anticipated and avoided before it becomes problematic. Congestion-avoidance techniques allow packets from streams identified as being eligible for early discard (those with lower priority) to be dropped when the queue is getting full. Congestion avoidance techniques provide preferential treatment for high priority traffic under congestion situations while maximizing network throughput and capacity utilization and minimizing packet loss and delay.
Weighted random early detection (WRED) is the Cisco implementation of the random early detection (RED) mechanism. WRED extends RED by using the IP Precedence bits in the IP packet header to determine which traffic should be dropped; the drop-selection process is weighted by the IP precedence.
Traffic conditioner consists of policing and shaping. Policing either discards the packet or modifies some aspect of it, such as its IP Precedence or CoS bits, when the policing agent determines that the packet meets a given criterion. In comparison, traffic shaping attempts to adjust the transmission rate of packets that match a certain criterion. Shaper typically delays excess traffic by using a buffer or queuing mechanism to hold packets and shape the flow when the source’s data rate is higher than expected. For example, generic traffic shaping uses a weighted fair queue to delay packets to shape the flow. Traffic conditioner is also referred to asCommitted Access Rate (CAR).
Congestion management includes two separate processes: queuing, which separates traffic into various queues or buffers, and scheduling, which decides from which queue traffic is to be sent next. There are two types of queues: the hardware queue (also called the transmit queue or TxQ) and software queues. Software queues schedule packets into the hardware queue based on the QoS requirements and include the following types: weighted fair queuing (WFQ), priority queuing (PQ), custom queuing (CQ), class-based WFQ (CBWFQ), and low latency queuing (LLQ).
LLQ is also known as Priority Queuing–Class-Based Weighted Fair Queuing (PQ-CBWFQ). LLQ provides a single priority but it’s preferred for VoIP networks because it can also configure guaranteed bandwidth for different classes of traffic queue. For example, all voice call traffic would be assigned to the priority queue, VoIP signaling and video would be assigned to a traffic class, FTP traffic would be assigned to a low-priority traffic class, and all other traffic would
be assigned to a regular class.
Link efficiency techniques, including link fragmentation and interleaving (LFI) and compression. LFI prevents small voice packets from being queued behind large data packets, which could lead to unacceptable delays on low-speed links. With LFI, the voice gateway fragments large packets into smaller equal-sized frames and interleaves them with small voice packets so that a voice packet does not have to wait until the entire large data packet is sent. LFI reduces and ensures a more predictable voice delay.
Match the Cisco security solution on the left to its function on the right.

+ protects the endpoints (desktops, laptops and servers): Cisco Security Agent
+ provides multiple functions as a high performance security appliance: ASA
+ prevents DDoS attacks: Anomaly Guard and Detector
+ provides Web-Based VPN services: SSL Service Module
+ prevents attacks inline: IPS Appliance

+ limits the number of frames transmitted before an acknowledgement is received: window size
+ reduces data size to save transmission time, optimizing the use of WAN bandwidth: data compression
+ allows network administrators to manage the varying demands generated by applications: queuing
+ discards packets or modifies some aspect of them (such as IP precedence): traffic policing
Place the PPDIOO Methodology in the correct order
Optimize Step 1
Design Step 2
Prepare Step 3
Implement Step 4
Operate Step 5
Plan Step 6
Step 1: Prepare
Step 2: Plan
Step 3: Design
Step 4: Implement
Step 5: Operate
Step 6: Optimize
Which of these is the equation used to derive a 64 Kbps bit rate?
A. 2×8 kHz x 4-bit code words
B. 8 kHz x 8-bit code words
C. 2 x 4-bit code words x 8 kHz
D. 2×4 kHz x 8-bit code words
Answer: D
Explanation
While the human ear can sense sounds from 20 to 20,000 Hz, and speech encompasses sounds from about 200 to 9000 Hz, the telephone channel was designed to operate at about 300 to 3400 Hz. This economical range carries enough fidelity to allow callers to identify the party at the far end and sense their mood. Nyquist decided to extend the digitization to 4000 Hz, to capture higher-frequency sounds that the telephone channel may deliver. Therefore, the highest frequency for voice is 4000 Hz. According to Nyquist theory, we must double the highest frequency, so 2x4kHz = 8kHz.
Each sample will be encoded into a 8-bit code. Therefore 8kHz x 8-bit code = 64 Kbps (notice about the unit Kbps: 8kHz = 8000 samples per second so 8000 x 8-bit = 64000 bit per second = 64 Kilobit per second = 64 Kbps)
Note:
Nyquist theory:
“When sampling a signal (e.g., converting from an analog signal to digital), the sampling frequency must be greater than twice the bandwidth of the input signal in order to be able to reconstruct the original perfectly from the sampled version.”
Which three of these are components of the North American Numbering Plan? (Choose three)
A. Numbering Plan Area
B. country code
C. prefix
D. zone
E. line number
F. trunk channel
Answer: A C E
Explanation
NANP has the address format of NXX-NXX-XXXX, where N is any number from 2 to 9 and X is any number from 0 to 9. The first three digits identify the numbering plan area and are commonly called the area code. The address is further divided into the office code (also known as prefix) and line number. The prefix is three digits, and the line number is four digits. The line number identifies the phone.
A customer has the following Enterprise Campus design requirements:
at least 10 Gbps of bandwidth
network runs of up to 40km
no concern for transmission medium cost
Which transmission medium should you recommend to this customer?
A. shielded twisted pair
B. unshielded twisted pair
C. multimode fiber
D. single-mode fiber
E. wireless
Answer: D
Explanation
Below is the comparison of transmission media
Twisted Pair: Up to 1Gbps Distance: 100m
Multimode: Up to 1Gbps Distance: 2 km (FE) 550 m (GE)
Single-mode fiber: 10 Gbps Distance: 90 km (FE) 40 km (GE)
Wireless: 54 Mbps (27Mbps effective) Distance: 500 m at 1 Mbps
(Reference from CCDA Official Exam Certification Guide. Some other books have different figures but we should answer it according to the “Official” book)
In the Cisco branch office design, what categorizes an office as large?
A. between 50 and 100 users and a three-tier design
B. between 50 and 100 users and a single-tier design
C. between 100 and 200 users and a two-tier design
D. between 100 and 200 users and a three-tier design
E. over 200 users and a two-tier design
Answer: D
Which layer is the distribution layer?

A. Layer A
B. Layer B
C. Layer C
D. Layers A and B form a consolidated core and distribution layer
Answer: B
Which two implementation plan principles best describe how to deal with potential failures?(Choose two)
A. A good implementation plan.
B. A successful test network test.
C. A test should be included at every step.
D. A detailed rollback procedure for each implementation step.
E. A table of failure points, rollback steps, and estimated rollback times.
Answer: C D
Refer to the exhibit.

A standard, Layer 2 campus network design is pictured. Which numbered box represents the distribution layer?
A. #1
B. #2
C. #3
D. #4
Answer: B
Which three pieces of information should be documented for each step of each phase in a design implementation plan? (Choose three)
A. step description
B. design document references
C. easy guidelines in case of failure
D. estimated implementation time
E. simple implementation guidelines
F. estimated rollback time in case of failure
Answer: A B D
Which three terms describe the primary functions of the distribution layer of the campus network design hierarchy? (Choose three)
A. provides end-user connectivity
B. provides high speed transport
C. provides QoS services
D. enforces security policies
E. provides WAN connections
F. connects access devices to the core backbone
Answer: C D F
Refer to the exhibit

Which two statements correctly identify the layers of the Enterprise Campus module? (Choose two)
A. A is the Server Farm layer and C is the Campus Core layer.
B. A is the Server Farm layer and D is the Building Access layer.
C. B is the Campus Core layer and C is the Building Distribution layer.
D. B is the Building Distribution layer and C is the Campus Core layer.
E. A is the Internet Connectivity layer and B is the Campus Core layer.
F. B is the Building Distribution layer and D is the Building Access layer.
Answer: B C
Refer to the exhibit.

Which statement accurately represents the characteristics of the core layer in this design?
A. QoS should be performed only in the core.
B. Load balancing should never be implemented or used in the core.
C. Access lists should be used in the core to perform packet manipulation.
D. It is acceptable to use a partial mesh in the core if it is connected to each device by multiple paths.
Answer: D
Refer to the exhibit
Which element or elements of the existing network infrastructure does this network map emphasize?
A. network services
B. network protocols
C. the OSI data link layer
D. network applications

Answer: D
Which two of the following are benefits of using a modular approach to network design? (Choose two)
A. improves flexibility
B. facilitates implementation
C. lowers implementation costs
D. improves customer participation in the design process
Answer: A B
What are the modules of the Cisco Enterprise Architecture?
+ Enterprise Campus module
+ Enterprise Edge module
+ Enterprise WAN module
+ Enterprise Data Center module
+ Enterprise Branch module
+ Enterprise Teleworker module
What is the purpose of the access layer, distribution layer, and core layers?
The purpose of the access layer is to grant end-user access to network resources.
The distribution layer provides aggregation for the access layer devices and uplinks to the core layer. It is also used to enforce policy within the network.
The core layer provides a high-speed, highly available backbone designed to switch packets as fast as possible.
Data link switching is typically used in which Enterprise Campus Module layer?
A. Server Farm
B. Campus Core
C. Building Access
D. Building Distribution
E. Internet Connectivity
Answer: C
Explanation
In the most general model, the Building Access layer uses Layer 2 switching (or Data link switching), and the Building Distribution layer uses multilayer switching.
Which two statements about designing the Enterprise Data Center Access submodule are correct? (Choose two)
A. Multiport NIC servers should each have their own IP address.
B. Layer 3 connectivity should never be used in the access layer.
C. Layer 2 connectivity is primarily implemented in the access layer.
D. Multiport NIC servers should never be used in the access layer.
E. Layer 2 clustering implementation requires servers to be Layer 2 adjacent.
Answer: C E
Explanation
Data link layer switches are often used to connect end devices in the access layer (while distribution and core layer typically use multilayer switches -> C is correct.
The use of Layer 2 clustering requires the servers to be Layer 2–adjacent -> E is correct.
Which two statements about the Enterprise Data Center Aggregation submodule are correct? (Choose two)
A. it provides Layer 4 7 services
B. it should never support STP
C. it is the critical point for control and application services
D. it typically provides Layer 2 connectivity from the data center to the core
Answer: A C
Explanation
This submodule provides Layer 4 through Layer 7 services through security and application service devices such as load-balancing devices, SSL offloading devices, firewalls, and IDS devices.
The Data Center Aggregation (distribution) layer aggregates the uplinks from the access layer to the Data Center Core layer and is the critical point for control and application services.
Which of the following is a modular component within the Cisco Enterprise Campus module in the Cisco Enterprise Architecture framework?
A. Teleworker
B. E-Commerce
C. Internet Connectivity
D. Building Distribution
E. WAN/MAN Site-to-Site VPN
Answer: D
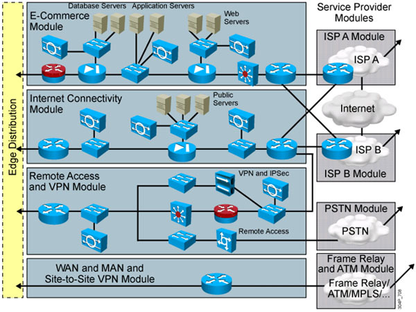
DataQuirk is a web-based medical transcription company for exotic-animal veterinarians. The company recently added a third ISP for international business. They are organizing the enterprise network into a fully operational Enterprise Edge. To which two modules will the three ISPs be directly related? (Choose two)
A. PSTN
B. E-Commerce
C. WAN/MAN
D. Edge Distribution
E. Internet Connectivity
F. Remote Access VPN
Answer: B E
Explanation
The Enterprise Edge Module consists of the following modules:
+ E-commerce module: includes the devices and services necessary for an organization to provide e-commerce applications.
+ Internet connectivity module: provides enterprise users with Internet access.
+ VPN and remote access module: terminates VPN traffic and dial-in connections from external users.
+ WAN/ MAN and site-to-site module: provides connectivity between remote sites and the central site over various WAN technologies.
In these modules, only E-Commerce and Internet Connectivity modules will be directly related to the three ISPs.
