Introduction to Power Apps component framework
Cosa è power app Component Framework?
Power Apps component framework
Il component framework di Microsoft Power Apps consente di creare componenti di codice riutilizzabili che possono essere usati nelle applicazioni di Power Apps.
Introduction to Power Apps component framework
Vantaggi nell’utilizzare il component framework?
Power Apps component framework advantages
I componenti di Power Apps sono basati su un framework robusto che supporta le pratiche Web moderne. Di conseguenza, alcuni dei vantaggi sono:
Introduction to Power Apps component framework
Tipi di componenti che si possono aggiungere?
Types of components that you can add
Power Apps component framework architecture
Come sono composti i componenti?
Component composition
I Code components vengono implementati utilizzando HTML, CSS e JavaScript o TypeScript.

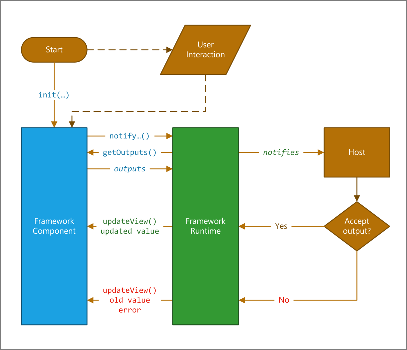
Power Apps component framework architecture
Ciclo di vita di un componente?
Power Apps component life cycle
Quando si sviluppa un componente, è necessario implementare i metodi di interfaccia StandardControl illustrati nella tabella seguente. Questi metodi consentono al runtime di hosting di gestire il ciclo di vita del componente di codice.
Metodi:

Power Apps component tooling
Che strumenti vengono utilizzati nei vari step durante la creazione di un code component?
Power Apps component tooling
Quando crei un code component di Power Apps, utilizzerai una combinazione di strumenti per semplificare i passaggi necessari dall’inizio alla fine.
Step