Model Flashcards

(7 cards)

1
Q

O que é a aba “Model” no Oracle SQL Developer?

A

É uma área do SQL Developer usada para criar, visualizar e editar modelos de dados através de diagramas ER (Entidade-Relacionamento).

How well did you know this?
1
Not at all
2
3
4
5
Perfectly
2
Q

Como acessar a aba “Model” no Oracle SQL Developer?

A

Menu File > Data Modeler > Data Modeler Browser ou File > New > Data Modeler > Relational Model.

How well did you know this?
1
Not at all
2
3
4
5
Perfectly
3
Q

Como salvar o modelo criado na aba Model?

A

Vá em File > Save e salve como um arquivo com extensão .dmd (Data Modeler Design).

How well did you know this?
1
Not at all
2
3
4
5
Perfectly
4
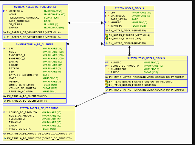
Q

O que significa a letra “P”

A

Na tabela de vendedores, a letra “P” à esquerda de “MATRICULA” indica que esse campo é a chave primária da tabela.

How well did you know this?
1
Not at all
2
3
4
5
Perfectly
5
Q

O que significa a seta que sai da tabela de notas fiscais

A

A seta que sai da tabela de notas fiscais e aponta para a tabela de vendedores indica um relacionamento entre elas.

How well did you know this?
1
Not at all
2
3
4
5
Perfectly
6
Q

Descreva o relacionamento entre a tabela Tabela_de_Vendedores e Tabela_de_Produtos?

A

FK_Notas_Fiscais1(Matricula),
FK_Itens_Notas_Fiscais2(Numero),
FK_Itens_Notas_Fiscais1(Codigo_do_Produto)

Alternativa correta! A FK_Notas_Fiscais1(Matricula) é a chave estrangeira que liga o campo Matricula, da tabela de vendedores (Tabela_de_Vendedores), com a tabela de cabeçalho de notas fiscais (Notas_Fiscais). Depois, a FK_Itens_Notas_Fiscais2(Numero) é a chave estrangeira que liga a tabela de cabeçalho de notas fiscais com a de itens de notas fiscais (Itens_Notas_Fiscais). Finalmente, a FK_Itens_Notas_Fiscais1(Codigo_do-Produto) liga a tabela de produtos (Tabela_de_Produtos) com a de itens de notas. Assim, a tabela de vendedores e de produtos são relacionadas.

How well did you know this?
1
Not at all
2
3
4
5
Perfectly
7
Q
A
How well did you know this?
1
Not at all
2
3
4
5
Perfectly